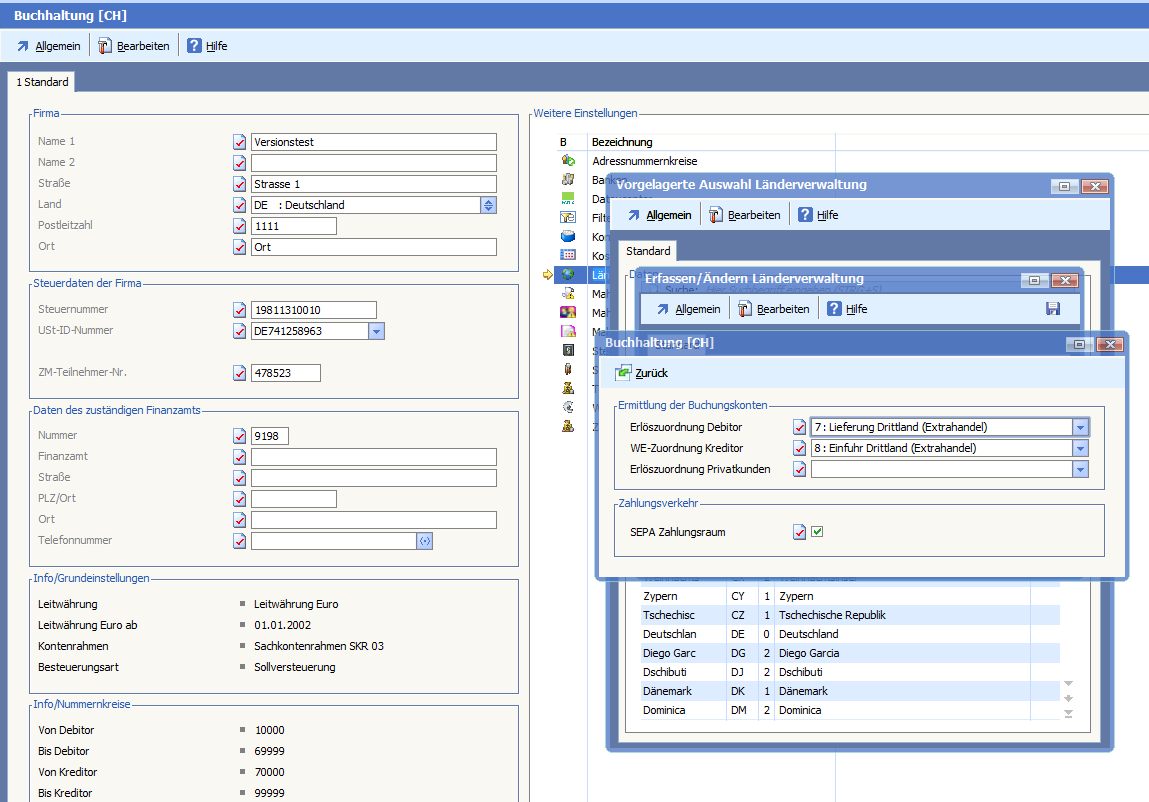
Wenn in den Basisdaten im Länderstamm in der Optionsmaske „Buchhaltung“ das Flag „SEPA Zahlungsraum“ (2137_1) aktiviert ist,
wird der Zahlungsvorschlag als EU-Zahlung erkannt, wenn es deaktiviert ist, als Auslandszahlung.
Bei EU-Zahlungen wird im Standard eine XML-Datei erstellt, bei Auslandszahlungen mit Fremdwährung eine DTAZV1.
Ist das Flag „Keine SEPA-Überweisung bei Fremdwährung“ (5359_1) im Personenkonto (Adressstann) aktiviert, wird z.B. bei einem Schweizer
Lieferanten mit einem Währungsbeleg im Zahlungsausgang eine DTAZV1 mit Fremdwährung (CHF) erstellt, obwohl im Länderstamm das Flag
„SEPA Zahlungsraum“ (2137_1) aktiviert ist.
Lässt man es deaktiviert, wird eine XML-Datei erstellt.
(Hinweis: Das Flag „Keine SEPA-Überweisung bei Fremdwährung“ (5359_1) muss im Personenkonto in die Maske eingebunden werden.
Tritt der Fall auf, dass Lieferanten Wareneingangsrechnungen mit Fremdwährung, andere mit EURO haben, kann beim Erstellen des Zahlungsvorschlages
unter „Einstellungen“ das Flag „Währung des Beleges verwenden“ aktiviert werden, dann werden pro Adresse für jede Währung eine Überweisung erstellt.
„Keine SEPA-Überweisung bei Fremdwährung“ (5359_1) muss für diesen Fall in der Adresse aktiviert sein.

