Vor allem in älteren Installationen kann es noch einen Mandanten mit der Nummer „00000“ geben. Mandanten mit dieser Nummer sollten nicht mehr verwendet werden, da es in einigen Programmteilen zu Fehlern kommen kann. Beim normalen Anlegen neuer Mandanten wird softwareseitig die Anlage des Mandanten „00000“ unterbunden.
Ein einfaches Kopieren und Löschen löst das Problem nicht, da mandantenübergreifende Einstellungen und Daten (zum Beispiel für die Steuer) dann nicht mehr richtig wirken.
Um einen Mandanten „00000“ umzusetzen, gehen Sie wie nachfolgend beschrieben vor.
Ausgangszustand – es existiert ein Mandant „00000“:
Legen Sie einen neuen Datenordner an (im Beispiel „DAT0004“) und kopieren Sie die Mandantendaten hinein.
Danach BüroWARE wieder starten.
Öffnen Sie über das Menü „Allgemein“ die „Mandantenverwaltung“.
In der Mandantenverwaltung starten Sie die Funktion „Externer Datenpfad in Mandantenverwaltung importieren“.
Wählen Sie den Pfad aus und starten Sie danach den Import durch Klick auf die Schaltfläche „Importieren“ bzw. drücken Sie die Funktionstaste [F9].
Der Mandant wird nun in der Übersicht aufgeführt.
Verlassen Sie nun die Mandantenverwaltung, ohne den Mandant zu wechseln.
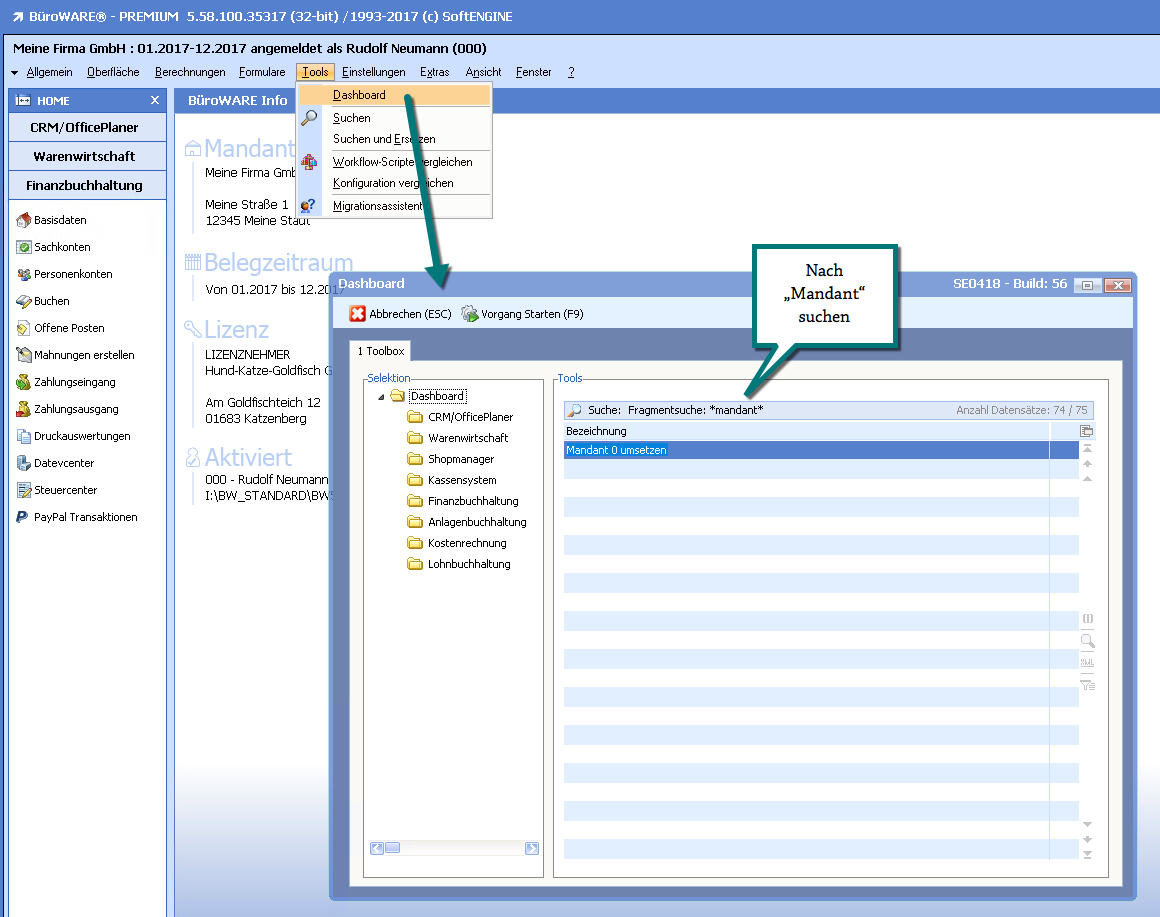
Wechseln Sie in die Menüansicht „Designer/Entwicklung“ oder „System/Administrator“.
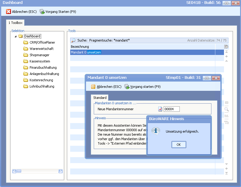
In diesen Menüs finden Sie im Menüpunkt „Tools“ den Eintrag „Dashboard“. Starten Sie das „Dashboard“ und suchen Sie dort nach „Mandant“. Sie finden die Funktion „Mandant 0 umsetzen“.
Starten Sie diese Funktion und tragen Sie die neue Mandantennummer (im Beispiel „000004“) ein.
Mit Klick auf die Schaltfläche „Vorgang starten“ bzw. Drücken der Funktionstaste [F9] wird die Umsetzung ausgeführt.
Wechseln Sie über die Mandantenverwaltung in den neuen Mandanten und prüfen Sie, ob alles korrekt vorhanden ist (z.B. die UVA-Daten im Steuercenter).
Löschen Sie den Mandanten „0000“ in der Mandantenverwaltung (Menü „Bearbeiten > Löschen“ oder Funktionstaste [F4]).
Mandant „0000“ ist korrekt umgesetzt!












