Wird die Femdbelegnummer (Belegnummer 3) im Beleg / beim Buchen genutzt, müssen die Rechte
[ALLG3, Nr: 018 – Allgemeine Einstellungen III, Erweiterte Belegnummer 3 verwenden]
und
[FI5100, Nr: 043 – Zahlungsverkehr, Belegnummer 3 verwenden (ab V5.42) (V54)]
aktiviert sein, damit diese im Zahlungsverkehr angezeigt und ggf. im Verwendungstext eingefügt wird.
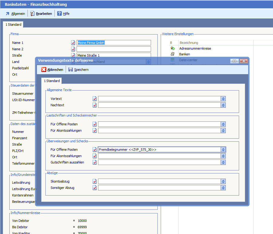
(sofern die Variable „ZVP_575_30“ in den Basisdaten beim Verwendungstext hinterlegt ist)
Beim Druck vom Zahlungsavis wird ebenfalls auf das genannte Recht FI5100, Nr: 043 geprüft.
FIBU Basisdaten -> Bearbeiten -> SEPA-Verwendungstexte
Zahlungsverkehr Positionserfassung
Anmerkung zu Zugriffsrechten:
Diese Einstellungen sind nur mit Designerberechtigung und entsprechender Qualifikation änderbar.

