Kosten für den Bezug von Waren müssen ihre Berücksichtigung im Bezugspreis bzw. im durchschnittlichen Bezugspreis der Artikel finden. Um das zu erreichen, müssen bestimmte Einstellungen vorgenommen und Abläufe eingehalten werden.
Eine Verteilung der Bezugskosten kann auf 2 unterschiedlichen Grundlagen erfolgen:
Welche Variante angewandt wird, kann in einem Zugriffsrecht eingestellt werden.
Standard ist die Verteilung nach Gewicht. Aktivierung des Zugriffsrechtes führt zur Verteilung nach Wert.
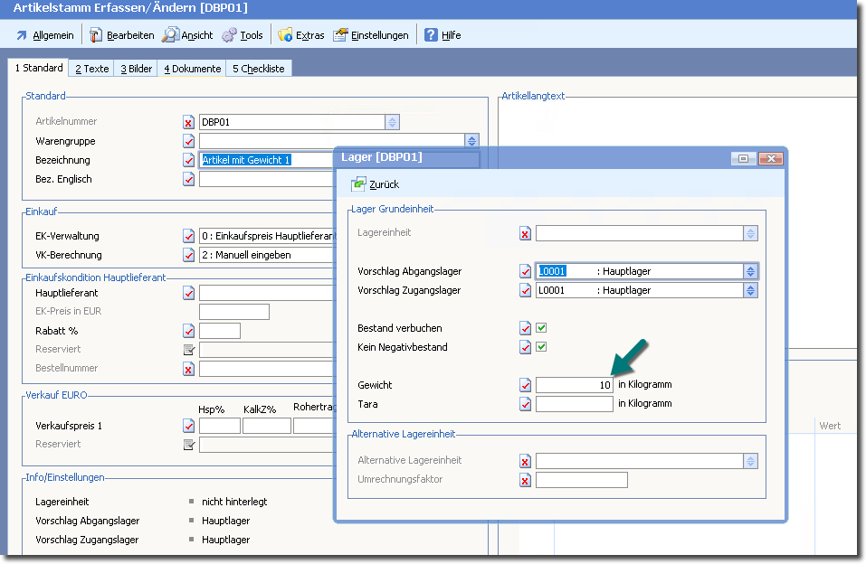
Soll die Verteilung nach Gewicht vorgenommen haben, muss im Artikel ein Gewicht eingetragen sein. Diese finden Sie im Menü „Bearbeiten“, Menüeintrag „Lager“.
Tragen Sie das Gewicht entsprechend ein. Im Beispiel wurden 2 Artikel angelegt, ein Artikel mit 10 kg Gewicht und ein Artikel mit 5 kg Gewicht.
Legen Sie die Eingangsrechnung wie gewohnt an. Im Beispiel werden jeweils 100 € als EK-Preis angegeben. Durch Klick auf die Versandkosten (rechts oben auf der Maske) wird die Maske mit den Versandkosten geöffnet. Dort können die KOsten eingetragen werden (im Beispiel 90 €).
Da keine weiteren Einstellungen vorgenommen wurden, sind die Versand-(Bezugs)-Kosten noch nicht im DBP berücksichtigt.
Damit die Versandkosten im Bezugskostenpreis berücksichtigt werden, muss im Feld „Bezugskostenverteilung“ ein „J“ eingetragen sein.
Nach dieser Änderung ist der DBP entsprechend angepasst.
Häufig sind die Bezugskosten nicht Bestandteil der eigentlichen Einkaufsrechnung, sondern werden beispielsweise von einer Spedition berechnet.
In diesem Falle wird die Einkaufsrechnung der Ware ohne Bezugskostenverteilung angelegt.
Die Rechnung über die Bezugskosten ist dann ein separater Beleg eines anderen Lieferanten. Dieser enthält einen oder mehrere Artikel, wie z.B. Fracht, Handlungskosten oder ähnliches.
Bei der Nutzung solcher Artikel ist es sinnvoll, diese mit der Option „Lagerbuchung = N“ anzulegen.
Um diese Rechnung als Versandkosten/Bezugskosten zu nutzen, muss das Feld „Bezugskostenverteilung“ den Wert „J“ enthalten.
In einem weiteren Feld des Belegkopfes „Wareingangsbeleg-Nr. (bei Speditions-Rg.) wird die Belegnummer des eigentlichen Wareneingangsbeleges eingetragen. Hier muss eine Wareneingangs-Rechnungsnummer hinterlegt werden.
Sollte Ihnen die Option „Eingabefeld finden“ nicht zur Verfügung stehen, gehen Sie über das Menü Bearbeiten -> Optionen / Parameter -> Einkauf / Bestellwesen und hinterlegen hier die Wareneingangsbeleg-Nr. sowie die Bezugskostenverteilung.

Durch diese Verbindung wird der Rechnungsbetrag der Speditionsrechnung gemäß der Gewichtsverteilung (oder Werteverteilung, je nach Einstellung) des verbundenen Beleges aufgeteilt. Im Infosystem des Artikels lässt sich das nachvollziehen.
Falls eine Speditionsrechnung mehrere Eingangsrechnungen betrifft, können Sie folgende Vorgehensweise nutzen, um die Beschränkung einer 1:1-Beziehung zu umgehen:
Sie können ja immer nur eine WE-Rechnung einer Speditionsrechnung zuordnen. Um eine Speditionsrechnung mehreren Eingangsrechnungen zuordnen zu können, müssen Sie einen „Trick“ mit Eingangslieferscheinen machen.
Nehmen wir an, Sie haben 5 Eingangsrechnungen aber nur eine Speditionsrechnung.
Sie teilen also die Speditionskosten auf 5 „Pseudo-Speditions-Lieferscheine“ (für die einzelnen WE-Rechnungen) auf. Diesen WE-Lieferscheinen ordnen Sie jeweils die WE-Rechnung (eigentliche Wareneingangsrechnung) zu. Damit werden die Kosten auch auf die einzelnen Rechnungen verteilt. Sie können nun die 5 Pseudo-Lieferscheine in einer Sammelrechnung (Ihre Speditionsrechnung) zusammenführen und verbuchen.
Hintergrund ist, dass ja pro Speditionsrechnung nur ein anderer Beleg verknüpft werden kann. (Es gibt nur ein Feld mit einer Nummer.) Mit den Lieferscheinen ist es etwas manuelle Arbeit aber Sie umgehen damit die Beschränkung.











